Disaggregated Prefilling (experimental)¶
This page introduces you the disaggregated prefilling feature in vLLM.
Note
This feature is experimental and subject to change.
Why disaggregated prefilling?¶
Two main reasons:
- Tuning time-to-first-token (TTFT) and inter-token-latency (ITL) separately. Disaggregated prefilling put prefill and decode phase of LLM inference inside different vLLM instances. This gives you the flexibility to assign different parallel strategies (e.g.
tp
andpp
) to tune TTFT without affecting ITL, or to tune ITL without affecting TTFT. - Controlling tail ITL. Without disaggregated prefilling, vLLM may insert some prefill jobs during the decoding of one request. This results in higher tail latency. Disaggregated prefilling helps you solve this issue and control tail ITL. Chunked prefill with a proper chunk size also can achieve the same goal, but in practice it's hard to figure out the correct chunk size value. So disaggregated prefilling is a much more reliable way to control tail ITL.
Note
Disaggregated prefill DOES NOT improve throughput.
Usage example¶
Please refer to examples/online_serving/disaggregated_prefill.sh for the example usage of disaggregated prefilling.
Now supports 5 types of connectors:
- SharedStorageConnector: refer to examples/offline_inference/disaggregated-prefill-v1/run.sh for the example usage of SharedStorageConnector disaggregated prefilling.
- LMCacheConnectorV1: refer to examples/others/lmcache/disagg_prefill_lmcache_v1/disagg_example_nixl.sh for the example usage of LMCacheConnectorV1 disaggregated prefilling which uses NIXL as the underlying KV transmission.
- NixlConnector: refer to tests/v1/kv_connector/nixl_integration/run_accuracy_test.sh for the example usage of NixlConnector disaggregated prefilling which support fully async send/recv. For detailed usage guide, see NixlConnector Usage Guide.
- P2pNcclConnector: refer to examples/online_serving/disaggregated_serving_p2p_nccl_xpyd/disagg_example_p2p_nccl_xpyd.sh for the example usage of P2pNcclConnector disaggregated prefilling.
- MultiConnector: take advantage of the kv_connector_extra_config: dict[str, Any] already present in KVTransferConfig to stash all the connectors we want in an ordered list of kwargs.such as:
--kv-transfer-config '{"kv_connector":"MultiConnector","kv_role":"kv_both","kv_connector_extra_config":{"connectors":[{"kv_connector":"NixlConnector","kv_role":"kv_both"},{"kv_connector":"SharedStorageConnector","kv_role":"kv_both","kv_connector_extra_config":{"shared_storage_path":"local_storage"}}]}}'
For NixlConnector, you may also specify one or multiple NIXL_Backend. Such as:
--kv-transfer-config '{"kv_connector":"NixlConnector","kv_role":"kv_both", "kv_buffer_device":"cuda", "kv_connector_extra_config":{"backends":["UCX", "GDS"]}}'
- OffloadingConnector: enable offloading of KV data to CPU memory, customizing the CPU block size (in tokens) and number of blocks to allocate (per worker):
--kv-transfer-config '{"kv_connector":"OffloadingConnector","kv_role":"kv_both","kv_connector_extra_config":{"block_size": 64, "num_cpu_blocks": 1000}}'
Benchmarks¶
Please refer to benchmarks/disagg_benchmarks for disaggregated prefilling benchmarks.
Development¶
We implement disaggregated prefilling by running 2 vLLM instances. One for prefill (we call it prefill instance) and one for decode (we call it decode instance), and then use a connector to transfer the prefill KV caches and results from prefill instance to decode instance.
All disaggregated prefilling implementation is under vllm/distributed/kv_transfer
.
Key abstractions for disaggregated prefilling:
- Connector: Connector allows kv consumer to retrieve the KV caches of a batch of request from kv producer.
- LookupBuffer: LookupBuffer provides two API:
insert
KV cache anddrop_select
KV cache. The semantics ofinsert
anddrop_select
are similar to SQL, whereinsert
inserts a KV cache into the buffer, anddrop_select
returns the KV cache that matches the given condition and drop it from the buffer. - Pipe: A single-direction FIFO pipe for tensor transmission. It supports
send_tensor
andrecv_tensor
.
Note
insert
is non-blocking operation but drop_select
is blocking operation.
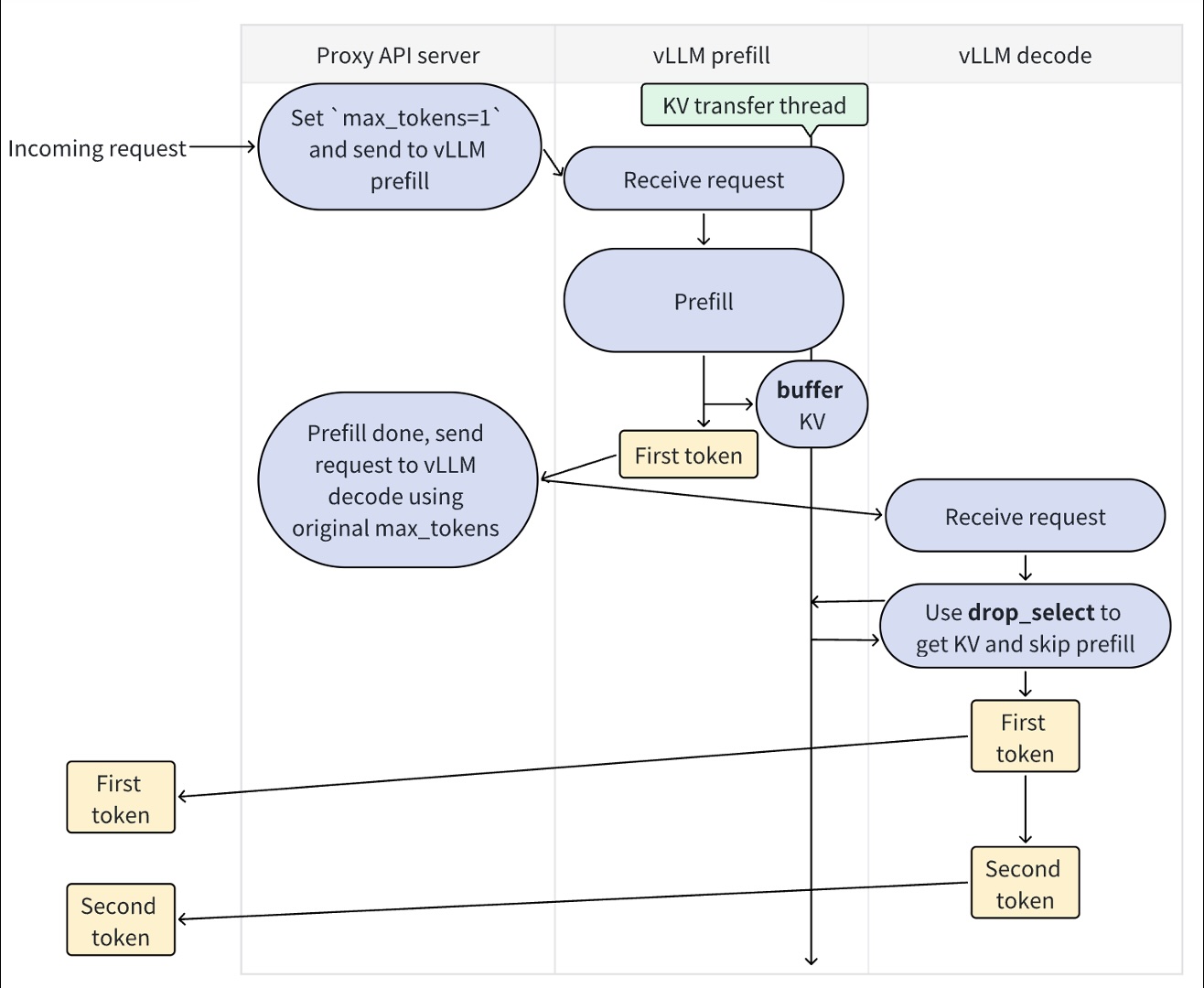
Here is a figure illustrating how the above 3 abstractions are organized:
The workflow of disaggregated prefilling is as follows:
The buffer
corresponds to insert
API in LookupBuffer, and the drop_select
corresponds to drop_select
API in LookupBuffer.
Now every process in vLLM will have a corresponding connector. Specifically, we have:
- Scheduler connector: the connector that locates in the same process as the scheduler process. It schedules the KV cache transfer ops.
- Worker connectors: the connectors that locate in the worker processes. They execute KV cache transfer ops.
Here is a figure illustrating how the above 2 connectors are organized:
The figure below shows how the worker connector works with the attention module to achieve layer-by-layer KV cache store and load:
Third-party contributions¶
Disaggregated prefilling is highly related to infrastructure, so vLLM relies on third-party connectors for production-level disaggregated prefilling (and vLLM team will actively review and merge new PRs for third-party connectors).
We recommend three ways of implementations:
- Fully-customized connector: Implement your own
Connector
, and call third-party libraries to send and receive KV caches, and many many more (like editing vLLM's model input to perform customized prefilling, etc). This approach gives you the most control, but at the risk of being incompatible with future vLLM versions. - Database-like connector: Implement your own
LookupBuffer
and support theinsert
anddrop_select
APIs just like SQL. - Distributed P2P connector: Implement your own
Pipe
and support thesend_tensor
andrecv_tensor
APIs, just liketorch.distributed
.